Forum Search Archive Home
NESWORLD.COM - EVERDRIVE64 (N64 FLASH CART)
GAMES SECTION
GAMES RENAMED
SITE NAVIGATION
INTERACT
HOME
MESSAGEBOARD
E-MAIL WEBMASTER
VISITOR DETAILS
COUNTER STATS

VIEW STATISTICS

PAGE DETAILS
CREATION INFORMATION
CREATED JAN.07.2012
UPDATED APR.22.2012
CREDITS
TEXT WRITTEN BY
MARTIN NIELSEN
EVERDRIVE64
THE ONLY NINTENDO64 CARTRIDGE YOU'LL EVER NEED!
I've been meaning to post a review of the Everdrive64 for quite some time now, but it honestly wasn't great when it first arrived and updates also soon came rolling in. By now a revision 2 of the Everdrive64 has been released, making most of the wrongs right. But as my wallet can't afford to buy another Everdrive64 right now, I'll be doing a review of the first revision, also known as "1.01".

The Everdrive flash carts are built in the Ukraine by a guy nicknamed Krikzz. There are already several other products available for systems such as the SNES and Genesis. But the latest product is the Everdrive64, a cartridge which will let you load binaries off an SD card and play them on your Nintendo64 with no hazzle.

According to the original website the Everdrive64 is compatible with 99% of all known N64 games released. Fact was though that when the device initially was released, the 99% was set a bit high, but by now the 99% compatibility is probably accurate, i'm not going to test all games available, but instead trust Krikzz's claim and then instead test the games that used other lockout chips and such, but more on that later in the review.

Above are screenshots from Snowboard Kids and Extreme-G that had PAL issues earlier. As already mentioned, this problem was fixed in one of the menu revisions, 1.13 to be precise. SO if you're using an older menu file on your SD carts, you might want to upgrade if you see the screens above.


THE ACTUAL EVERDRIVE64 CARTRIDGE

The board is designed entirely by Krikzz himself. It can be purchased either as a bare board for US$99 + shipping and then you will have to install a CIC (lockout) chip from a donor cartridge yourself. But if you're looking for a final product, ready to be used you have to shell out US$129 + shipping. Aditionally there's an optional USB port for another $15 but as far as I know it's next to useless right now, so I wouldn't bother.

The cartridge shell used is from a donor, meaning it's used and may have scratches. what I think is a real shame though is that Krikzz doesn't even bother to remove the existing old label from the cartridge and apply a new shiny Everdrive64 label, it would make the final product appear more polished. My Everdrive64 used an old World Cup 98 cartridge with a very worn label. If you'd like to get a polished product then there are companies would there such as "Stoneage Gamer" who dyes the cart shell so it looks new and they also attach a nice looking label. It'll of course jack up the price a bit, but it's worth it if you ask me. The cheapest set at Stoneage Gamer seems to be US$175 + shipping, but it also includes a 8gb SD card.

Everdrive64 contains 512mbit of SDRAM for ROM data, meaning it'll play the largest N64 games available. Both SD and SDHC cards are supported, I will only be testing it with regular SD cards though. It's said to support all save types, a test will show if that is true.

The Everdrive64 is advertised as region free which is partly true, because it makes use of cartridge shell and lockout chip from existing official carts and because these are region specific, you can't use the Everdrive64 in both an NTSC and PAL N64, you have to choose either of the two and stick to it, unless you invent your own CIC switching mechanism.


USER INTERFACE (MENU)

A lot has happened with the user interface over the past months, going from a very dull "DOS look to something that is a lot more appealing. Just like the 64drive, the Everdrive64 now also has a changable menu skin, however make sure your image is a 640x480 BMP file in 16 bit color, otherwise it won't work. To use your own image as wallpaper, simply find it on the SD card and then press C-DOWN and the Everdrive64 will ask you if you'd like to use the selected image as wallpaper.

Honestly though I don't like the 16 bit color limit, and I had great difficulty getting my wallpaper to work. As I have already tried this feature on the 64drive with a better result, I'd say the Everdrive64 fails here, but give it a go yourself, maybe you're better at creating the wallpaper than I am.

Up until the GUI change at version 1.20 Krikzz released two seperate menus as some user had issues when detecting PAL signal. The new menu has an auto detect feature that doesn't work with my old test TV though, but by pressing the Z button there's an "options menu" where the signal can be set to PAL instead of auto detect, at that fixed by display problems.

A funny thing worth noting is that the Everdrive64 detects my PAL N64 and PAL Everdrive64 as "system type: NTSC".

In my oppinion the most obvious button to load a game would be to use button A, but instead you have to use the START button. The Everdrive64 is capable of remembering the last game you played and a quick way to load it is to press the C-UP button. Unfortunately there's no way of seeing what game the Everdrive64 claims you played last, it would've been great if it could be displayed somewhere on the screen.

The options menu (appears if you press Z, ed.) also shows a "favourite menu", games can be added by pressing the C-DOWN button, but only if their file type is Z64 or V64, I had a game called ".rom" and it couldn't be added to the favourites list. Honestly though, if I had a few favourite games I would just place them in their own seperate directory and load them from there, maybe it's just me, but it seems useless.

With this said though, the new user menu for the Everdrive64 is really an improvement, so well done.


THE USB PORT

When you buy an everdrive64 you have the option to have a USB port installed. However Krikzz states it's for developers only and if you order a complete device with shell, usb port and all, Krikzz won't even cut you a hole in the casing, so honestly... don't bother getting it installed, it's just a waste of US$15.

There's a USB loader command line utility available though, but with no documentation of how to use it.


GAME COMPATIBILITY

It's of course much easier and faster to load ROMs from the CF/microSD and I've tested a few of those that have special chips. If you wish to boot Banjo-Tooie you need to install a 6105 in your Everdrive64, but rumor has it that a crack is close to being done.

Below is a list of "A" titles that either works, or doesn't work. (tested with Firmware 1.15 and menu 1.22). All Images tested are PAL except for Dr. Mario and Dezaemon 3D.

  • 1080° Snowboarding
  • Command & Conquer
  • Diddy Kong Racing
  • Donkey Kong 64
  • Dr. Mario
  • Excitebike 64
  • F-Zero X
  • Jet Force Gemini
  • Legend of Zelda: Majora's Mask
  • Legend of Zelda: Ocarina of Time
  • Perfect Dark
  • Resident Evil 2
  • Dezaemon 3D (Boots, but unsure it'll save...)
  • Conker's Bad Fur Day (Huh? isn't this supposed to work? black screen)
  • Banjo Tooie (Doesn't boot, unless you have the right CIC or a crack.)

SAVING GAMES
The Everdrive64 now supports every known save type, though i'm unsure if saving in Dezaemon 3D actually works, in quick test the size of the save file looked too small. It's probably worth mentioning that saving to a file of course only works for those games that used onboard saving. Also, please note that in order for the Everdrive64 to make the save file, it is important to press RESET after having played a game, otherwise the save cannot be written to the SD card, meaning.... if you power off you'll loose your save, so be warned.


NES EMULATOR

Just like the 64drive, Everdrive64 is capable of playing NES ROMs. This is, again just like the 64drive, made possible thanks to the Neon64 emulator, which was created some years back by Halley's Comet Software. As a little service to PAL users, I can tell you that Neon64 version 1.2b has PAL mode properly implemented. However if it's not detected you can press C-UP on the title screen of the Neon64 and it'll switch to PAL mode.

The Neon64 is a well made NES emulator for the N64 and there's not really much else to say about the NES emulation other than it works, oh and NES SRAM saves to a Controller Pak (Neon64 feature).

I won't be going further into detail about the Neon64 as it has nothing to do with the development of the Everdrive64, but simply place the emulator in the root directory of the memory card and you're ready to play s ome NES games.

It's worth noting that the Neon64 emulator must be renamed to "emu.nes" and that it should be placed in the "ED64" directory on the SD card.

Neon64 Version 1.2b is available here.


UPDATING THE EVERDRIVE64 SOFTWARE
I know this part has changed a lot for revision 2 of the Everdrive64, but as I own and this is a review of the first batch of everdrive64's I sadly have to do this. The biggest flaw in the design of the Everdrive64 was Krikzz' decision not to allow the device firmware to be updated either by USB or installing new firmware directly from the user interface.

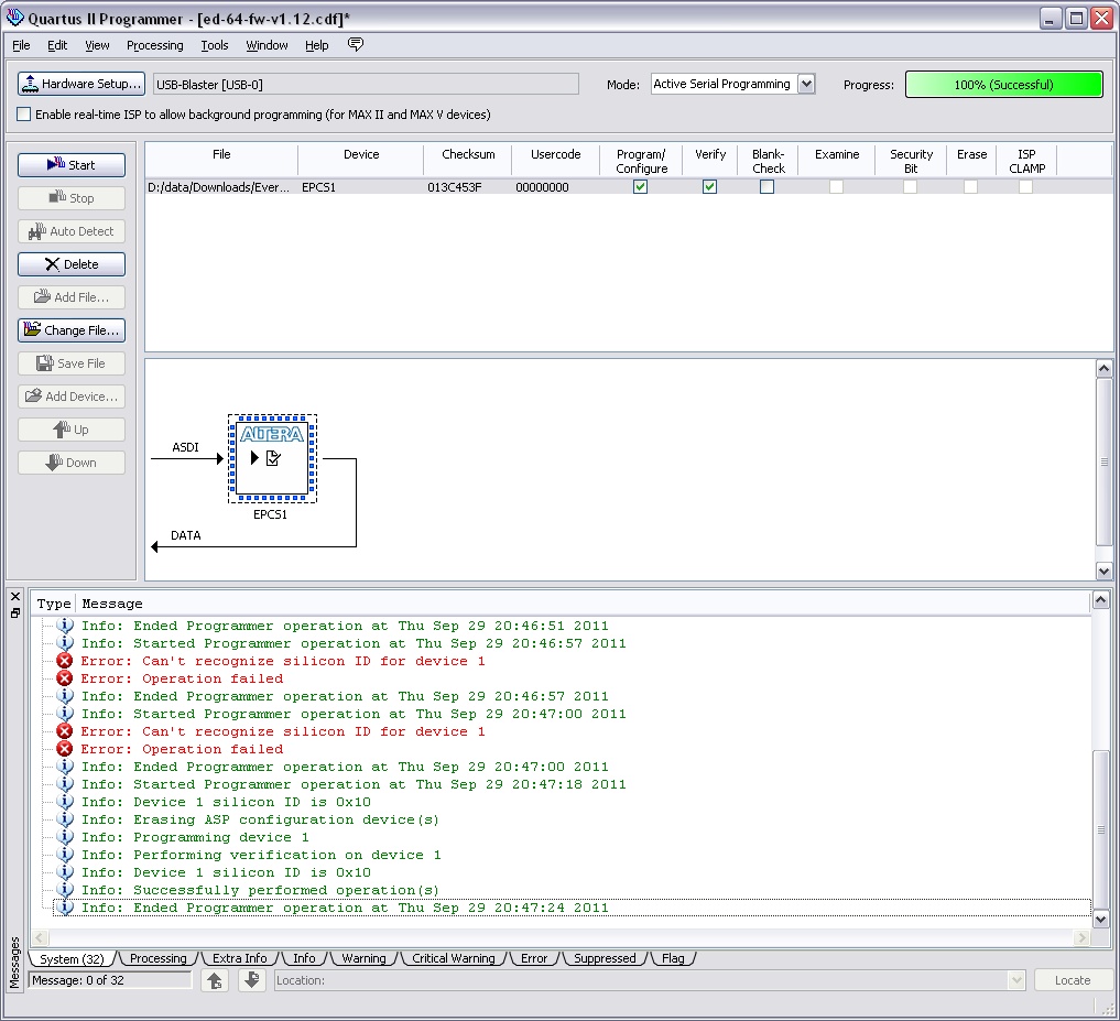
The only way to update the Everdrive64 (version 1) is to disassemble the cart, if the PCB is placed in a cartridge shell of course, and then attach something called an Altera USB Blaster to a so-called JTAG on the PCB. Now the USB Blaster isn't included and if you buy one on ebay for around $10 you still miss a male-to-male 10pin connector, so you'll have to get that elsewhere.

Okay so as if that wasn't enough hazzle you haven't even started the firmware upgrade. You also need to download a piece of software, called Quartus II Version 10 or 11, from Alteras website, good luck - I had a lot of fund finding it (NO).

Now you need to install the software and figure out how to use it, then insert get the USB Blaster running and attaching it right to the Everdrive64 board. Krikzz made a video on how to upgrade the damn thing, but either way this is the worst ever way to "end-user" upgrade process I have ever experienced...

I still managed to screw up a few times before I got it right. the good thing I suppose is that you can't brick the Everdrive64 doing this, unless of course you never managed to get the firmware updated right.

Again, I know the firmware update process was changed for revision 2 of the Everdrive64 and thank god for that.


COMPETITION AND CONCLUSION

This is not a comparison to the 64drive that I have already reviewed, but fact is that now that I have used both devices I have to be honest and say that I do not like the Everdrive64 as much as the 64drive. But Everdrive64 does the job just as great, compatibility wise, a lot of mistakes have been ironed out along the way and Krikzz has been dedicated to solving the issues reported by users. Also, I have to admit that the Everdrive64 is a bit cheaper than the 64drive, IF you either just want a bare board or can live with the fact that the label says the Everdrive64 is something else, hopefully it'll say Knife's Edge so we can have all copies of that awful game killed... oh well thats another story.

Quality wise it seems ok, all board are being manually assembled by Krikzz himself. With the upgrade to revision two only months after the device launched I bet a lot of version one owners must feel a bit screwed. Fortunately future menu and firmware revisions will be compatible, but you'll still have to use the horrible method to update firmware.

So, the Everdrive64 is a fine device, it does what it's supposed, so it's up to you to decide where you'd like to put your money though - the Everdrive64 or the 64drive.

For more info on where to purchase the Everdrive64, please visit www.krikzz.com.

That's it, thanks for reading.

MENU DOWNLOAD ARCHIVE
Menu version 1.25 (??.??.2012)
  • Changes unknown
  • Menu version 1.23 (03.25.2012)
  • Fixed problem with sram version of DK64
  • Fixed bugs in FAT system.
  • Menu version 1.22 (12.13.2011)
  • SRAM saves bug was fixed
  • Menu version 1.21 (12.12.2011)
  • Fixed slow startup
  • Menu version 1.20 (12.11.2011)
  • Very fast SD driver. currently only for ed64 v2. (Update Bootloader)
  • Favourite games list function
  • New graphic interface
  • Wallpaper support. bmp 640x480 16bit color. 16BIT color only!!!!
  • Bugfix
  • Menu version 1.13 (11.03.2011)
  • Improved game compatibility. PAL "Snowboard Kids" + other now works.
  • Menu version 1.12 (10.06.2011)
  • Loss of 16k EEPROM saves fixed
  • Menu version 1.11 (08.08.2011)
  • Flashram support (Firmware v1.11 or higher required)
  • Menu version 1.02 (07.04.2011)
  • Emulator support improved
  • Menu version 1.01 (07.02.2011)
  • Fixed CIC 6106 compatibility
  • Menu version 1.00 (??.??.2011)
  • Initial public release
  • FIRMWARE DOWNLOAD ARCHIVE
    Firmware version 1.15 (10.16.2011)
  • Boot/reboot hangs was fixed
  • Firmware version 1.12 (08.12.2011)
  • Bugfix
  • Firmware version 1.11 (08.08.2011)
  • FlashRAM support
  • BOOTLOADER DOWNLOAD ARCHIVE (ED64 V2 ONLY!)
    Bootloader version 3.00 (??.??.2011)
  • Initial release?
  • DRIVER AND LOADER DOWNLOAD ARCHIVE
    USB Loader (??.??.2011)
  • Initial public release
  • ADDITIONAL
    PICTURES